class: center, middle, inverse # Doing mass PE upgrades in
highly restricted environments ??? --- ## $ whoami
* Tim 'bastelfreak' Meusel * Puppet Contributor since 2012 * Merging stuff on [Vox Pupuli](https://voxpupuli.org/) (Puppet Community) since 2015 * Vox Pupuli Project Management Committee member * Senior IT Automation Consultant at [betadots](https://betadots.de/)
??? * who has seen this picture before because I reviewed/merged your pull request? --- class: center, middle, inverse # Bolt ## Tasks & Plans ??? * Who knows bolt? --- .left-column[ ## Bolt ### Tasks?! ] .right-column[ * Runs tasks via ssh or WinRM on remote systems * CLI only ]
.footnote[[@bastelsblog](https://twitter.com/bastelsblog) for [@voxpupuliorg](https://twitter.com/voxpupuliorg)] ??? * So what's a task? --- count: false .left-column[ ## Bolt ### Tasks?! ] .right-column[ * Runs tasks via ssh or WinRM on remote systems * CLI only * A task is a executable binary/script + json file ```json { "puppet_task_version": 1, "supports_noop": false, "description": "Rename branch", "parameters": { "control_repo_branch": { "description": "Control-repo branch", "type": "String" } } } ``` ```sh #!/bin/bash pushd /tmp/control-repo || exit git branch -m production old_prod git branch -m "$PT_control_repo_branch" production ``` ]
.footnote[[@bastelsblog](https://twitter.com/bastelsblog) for [@voxpupuliorg](https://twitter.com/voxpupuliorg)] ??? --- .left-column[ ## Bolt ### Tasks?! ] .right-column[ * Runs tasks via ssh or WinRM on remote systems * CLI only * A task is a executable binary/script + json file * Input and output of each task is JSON * makes parsing, scripting and concatenating easy ]
.footnote[[@bastelsblog](https://twitter.com/bastelsblog) for [@voxpupuliorg](https://twitter.com/voxpupuliorg)] ??? --- .left-column[ ## Bolt ### Tasks?! ### Plans?! ] .right-column[ * Bolt Plans are written in Puppet DSL (or [YAML](https://www.puppet.com/docs/bolt/latest/writing_yaml_plans.html)) * Plans apply puppet code, execute Bolt or Puppet functions, start tasks or other plans ```puppet # @param message the string we want to paste to STDOUT plan test::foo ( String[1] $message = 'Hi CfgMgmtCamp!', ) { out::message($message) run_task('puppet_agent::install', get_targets('all')) } ``` ]
.footnote[[@bastelsblog](https://twitter.com/bastelsblog) for [@voxpupuliorg](https://twitter.com/voxpupuliorg)] ??? * plans and tasks are organized in modules * plans are parsed top to bottom * there's a config file with all nodes + credentials * you can do a bunch of error checking and retrying! --- class: center, middle, inverseold # Bolt is the missing part in the ecosystem for imperative workflows and orchestration ## It combines scripts and Puppet code ??? * bolt has more features, please check them out * but this isn't a bolt talk, just an intro --- class: center, middle, inverse # Puppet
Enterprise ??? --- .left-column[ ## PE ### What? ] .right-column[ .smallimg[] ]
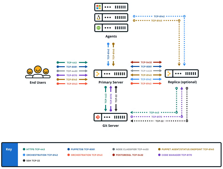
.footnote[[@bastelsblog](https://twitter.com/bastelsblog) for [@voxpupuliorg](https://twitter.com/voxpupuliorg)] ??? * TCP port 8170 API to trigger r10k/deploy code --- .left-column[ ## PE ### What? ] .right-column[  * Orchestrator can run Puppet tasks and Plans * Basically an API & Web UI for bolt ]
.footnote[[@bastelsblog](https://twitter.com/bastelsblog) for [@voxpupuliorg](https://twitter.com/voxpupuliorg)] ??? * PE Console is a web UI --- .left-column[ ## PE ### What? ### Puppet Plans ] .right-column[ * What are Puppet tasks & Plans? * Like bolt task & Plans * Use the PXP agent as transport ]
.footnote[[@bastelsblog](https://twitter.com/bastelsblog) for [@voxpupuliorg](https://twitter.com/voxpupuliorg)] ??? --- count: false .left-column[ ## PE ### What? ### Puppet Plans ] .right-column[ * What are Puppet tasks & Plans? * Like bolt task & Plans * Use the PXP agent as transport * Orchestrator is closed source, PXP agent is open source * There are subtle differences between `Bolt plans` and `Plans in PE` * `Plans in PE` have less features?! https://www.puppet.com/docs/pe/2025.0/plans_limitations.html ]
.footnote[[@bastelsblog](https://twitter.com/bastelsblog) for [@voxpupuliorg](https://twitter.com/voxpupuliorg)] ??? --- class: center, middle, inverse # PE in highly
restricted environments
## A user story ??? --- .left-column[ ## PE ### Setup ] .right-column[ * An organisation with many regulations and restrictions ]
.footnote[[@bastelsblog](https://twitter.com/bastelsblog) for [@voxpupuliorg](https://twitter.com/voxpupuliorg)] ??? * Assume government org, a company that deals with healthcare data or credit card information --- count: false .left-column[ ## PE ### Setup ] .right-column[ * An organisation with many regulations and restrictions * Runs 3000 different services Each service: * consists of a couple of virtual machines ]
.footnote[[@bastelsblog](https://twitter.com/bastelsblog) for [@voxpupuliorg](https://twitter.com/voxpupuliorg)] ??? --- count: false .left-column[ ## PE ### Setup ] .right-column[ * An organisation with many regulations and restrictions * Runs 3000 different services Each service: * consists of a couple of virtual machines * needs to be isolated from each other ]
.footnote[[@bastelsblog](https://twitter.com/bastelsblog) for [@voxpupuliorg](https://twitter.com/voxpupuliorg)] ??? * The services are independant from each other * they are just running in the same datacenter / vmware cluster --- count: false .left-column[ ## PE ### Setup ] .right-column[ * An organisation with many regulations and restrictions * Runs 3000 different services Each service: * consists of a couple of virtual machines * needs to be isolated from each other * has to be managed by Puppet ]
.footnote[[@bastelsblog](https://twitter.com/bastelsblog) for [@voxpupuliorg](https://twitter.com/voxpupuliorg)] ??? --- .left-column[ ## PE ### Setup ] .right-column[  ]
.footnote[[@bastelsblog](https://twitter.com/bastelsblog) for [@voxpupuliorg](https://twitter.com/voxpupuliorg)] ??? --- .left-column[ ## PE ### Setup ] .right-column[ * 1 central GitLab * contains all puppet modules * contains 3000 control repos * 3000 individual primaries * 5-40 agents per primary ]
.footnote[[@bastelsblog](https://twitter.com/bastelsblog) for [@voxpupuliorg](https://twitter.com/voxpupuliorg)] ??? * so each service has one VM with a primary * in theory never a compiler, no dedicated puppetdb, no replica * I don't know how other admins design their service * I know the PE version that was initially provisioned, I don't know if users touched it --- .left-column[ ## PE ### Setup ### Constraints ] .right-column[ "security" constraints: * No ssh access to a service ]
.footnote[[@bastelsblog](https://twitter.com/bastelsblog) for [@voxpupuliorg](https://twitter.com/voxpupuliorg)] ??? * If there's a downtime, a person with four-eye-principle can get ssh access via jump host * The "no-ssh" rule is newish, in the past people modified their services by hand --- count: false .left-column[ ## PE ### Setup ### Constraints ] .right-column[ "security" constraints: * No ssh access to a service * The PE APIs are available ]
.footnote[[@bastelsblog](https://twitter.com/bastelsblog) for [@voxpupuliorg](https://twitter.com/voxpupuliorg)] ??? --- count: false .left-column[ ## PE ### Setup ### Constraints ] .right-column[ "security" constraints: * No ssh access to a service * The PE APIs are available * No code changes for running services allowed * Architects wanted "immutable" services ]
.footnote[[@bastelsblog](https://twitter.com/bastelsblog) for [@voxpupuliorg](https://twitter.com/voxpupuliorg)] ??? * When you want to deploy code changes, you need to spin up the same service again and delete the old instance * every "service type" has it's own control-repo. each deployed service gets its own branch in the control-repo * this means that no agent is running in a "production" env, but something else --- count: false .left-column[ ## PE ### Setup ### Constraints ] .right-column[ "security" constraints: * No ssh access to a service * The PE APIs are available * No code changes for running services allowed * Architects wanted "immutable" services * Of course no internet access * Everything needs to be mirrored internally * No HTTP proxy available ]
.footnote[[@bastelsblog](https://twitter.com/bastelsblog) for [@voxpupuliorg](https://twitter.com/voxpupuliorg)] ??? * All of this was built over 6? years, I joined the project last year --- .left-column[ ## PE ### Setup ### Constraints ### Job ] .right-column[ * Update 3000 PE 2019 (Puppet 6) & PE 2021 (Puppet 7) services to PE 2023 (Puppet 8) ]
.footnote[[@bastelsblog](https://twitter.com/bastelsblog) for [@voxpupuliorg](https://twitter.com/voxpupuliorg)] ??? --- count: false .left-column[ ## PE ### Setup ### Constraints ### Job ] .right-column[ * Update 3000 PE 2019 (Puppet 6) & PE 2021 (Puppet 7) services to PE 2023 (Puppet 8) * Don't use ssh ]
.footnote[[@bastelsblog](https://twitter.com/bastelsblog) for [@voxpupuliorg](https://twitter.com/voxpupuliorg)] ??? --- count: false .left-column[ ## PE ### Setup ### Constraints ### Job ] .right-column[ * Update 3000 PE 2019 (Puppet 6) & PE 2021 (Puppet 7) services to PE 2023 (Puppet 8) * Don't use ssh * Fully automated ]
.footnote[[@bastelsblog](https://twitter.com/bastelsblog) for [@voxpupuliorg](https://twitter.com/voxpupuliorg)] ??? * "start the upgrade once, then just wait" --- count: false .left-column[ ## PE ### Setup ### Constraints ### Job ] .right-column[ * Update 3000 PE 2019 (Puppet 6) & PE 2021 (Puppet 7) services to PE 2023 (Puppet 8) * Don't use ssh * Fully automated * Please don't break anything ]
.footnote[[@bastelsblog](https://twitter.com/bastelsblog) for [@voxpupuliorg](https://twitter.com/voxpupuliorg)] ??? --- .left-column[ ## PE ### Setup ### Constraints ### Job ] .right-column[ * I mentioned this to Perforce employees ]
.footnote[[@bastelsblog](https://twitter.com/bastelsblog) for [@voxpupuliorg](https://twitter.com/voxpupuliorg)] ??? * We had a discussion in the public slack and were brainstorming a bit * IRC and slack channels are always great to exchange ideas and discuss issues --- count: false .left-column[ ## PE ### Setup ### Constraints ### Job ] .right-column[ * I mentioned this to Perforce employees * Perforce reached out to me for a collaboration The idea: * I implement the upgrade somehow * Perforce assists, helps to review PRs quickly * Perforce can publish a whitepaper * We publish the code as open source ]
.footnote[[@bastelsblog](https://twitter.com/bastelsblog) for [@voxpupuliorg](https://twitter.com/voxpupuliorg)] ??? --- count: false .left-column[ ## PE ### Setup ### Constraints ### Job ] .right-column[ * I mentioned this to Perforce employees * Perforce reached out to me for a collaboration The idea: * I implement the upgrade somehow * Perforce assists, helps to review PRs quickly * Perforce can publish a whitepaper * We publish the code as open source * Perforce stopped responding to all emails ]
.footnote[[@bastelsblog](https://twitter.com/bastelsblog) for [@voxpupuliorg](https://twitter.com/voxpupuliorg)] ??? * I asked a lot of people, multiple times, no responsive * I don't know why --- .left-column[ ## PE ### Setup ### Constraints ### Job ### Upgrade? ] .right-column[ How you are supposed to Upgrade PE  ]
.footnote[[@bastelsblog](https://twitter.com/bastelsblog) for [@voxpupuliorg](https://twitter.com/voxpupuliorg)] ??? --- count: false .left-column[ ## PE ### Setup ### Constraints ### Job ### Upgrade? ] .right-column[ How you are supposed to Upgrade PE  * TL;DR: "ssh to the Primary and download a tarball" ]
.footnote[[@bastelsblog](https://twitter.com/bastelsblog) for [@voxpupuliorg](https://twitter.com/voxpupuliorg)] ??? * This was the default for years --- .left-column[ ## PE ### Setup ### Constraints ### Job ### Upgrade? ] .right-column[ What's in the tarball? * Free to download for everybody ]
.footnote[[@bastelsblog](https://twitter.com/bastelsblog) for [@voxpupuliorg](https://twitter.com/voxpupuliorg)] ??? --- count: false .left-column[ ## PE ### Setup ### Constraints ### Job ### Upgrade? ] .right-column[ What's in the tarball? * Free to download for everybody * for example `puppet-enterprise-2021.7.8-el-8-x86_64.tar.gz` * PE version specific * OS specific ]
.footnote[[@bastelsblog](https://twitter.com/bastelsblog) for [@voxpupuliorg](https://twitter.com/voxpupuliorg)] ??? --- count: false .left-column[ ## PE ### Setup ### Constraints ### Job ### Upgrade? ] .right-column[ What's in the tarball? * Free to download for everybody * for example `puppet-enterprise-2021.7.8-el-8-x86_64.tar.gz` * PE version specific * OS specific * contains a yum repo with some rpms and a long bash script ]
.footnote[[@bastelsblog](https://twitter.com/bastelsblog) for [@voxpupuliorg](https://twitter.com/voxpupuliorg)] ??? --- count: false .left-column[ ## PE ### Setup ### Constraints ### Job ### Upgrade? ] .right-column[ What's in the tarball? * Free to download for everybody * for example `puppet-enterprise-2021.7.8-el-8-x86_64.tar.gz` * PE version specific * OS specific * contains a yum repo with some rpms and a long bash script * one package contains puppet modules ]
.footnote[[@bastelsblog](https://twitter.com/bastelsblog) for [@voxpupuliorg](https://twitter.com/voxpupuliorg)] ??? --- count: false .left-column[ ## PE ### Setup ### Constraints ### Job ### Upgrade? ] .right-column[ What's in the tarball? * Free to download for everybody * for example `puppet-enterprise-2021.7.8-el-8-x86_64.tar.gz` * PE version specific * OS specific * contains a yum repo with some rpms and a long bash script * one package contains puppet modules * bash script install the rpms & runs puppet apply ]
.footnote[[@bastelsblog](https://twitter.com/bastelsblog) for [@voxpupuliorg](https://twitter.com/voxpupuliorg)] ??? --- .left-column[ ## PE ### Setup ### Constraints ### Job ### Upgrade? ] .right-column[ * License prohibits putting the puppet modules into my GitLab * License prohibits putting the rpms on my local mirror ]
.footnote[[@bastelsblog](https://twitter.com/bastelsblog) for [@voxpupuliorg](https://twitter.com/voxpupuliorg)] ??? * This would have allowed me to make the upgrade without the installer * We reached out to perforce, they said "nope" * Are there other ways? --- count: false .left-column[ ## PE ### Setup ### Constraints ### Job ### Upgrade? ] .right-column[ * License prohibits putting the puppet modules into my GitLab * License prohibits putting the rpms on my local mirror * With the rpms, the upgrade would be so much easier to automate ]
.footnote[[@bastelsblog](https://twitter.com/bastelsblog) for [@voxpupuliorg](https://twitter.com/voxpupuliorg)] ??? * We could have developed a generic plan that does OS patches and include the PE rpms * Perforce management is so reluctant and stubborn --- .left-column[ ## PE ### Setup ### Constraints ### Job ### Upgrade? ] .right-column[  * https://www.puppet.com/docs/pe/latest/upgrading_pe.html * PIM is a frontend around Bolt & [puppetlabs-peadm](https://github.com/puppetlabs/puppetlabs-peadm) ]
.footnote[[@bastelsblog](https://twitter.com/bastelsblog) for [@voxpupuliorg](https://twitter.com/voxpupuliorg)] ??? --- .left-column[ ## PE ### Setup ### Constraints ### Job ### Upgrade? ] .right-column[ * PIM is a frontend around Bolt & [puppetlabs-peadm](https://github.com/puppetlabs/puppetlabs-peadm) * PEADM: A module with tasks and plans to install/modify/upgrade PE ]
.footnote[[@bastelsblog](https://twitter.com/bastelsblog) for [@voxpupuliorg](https://twitter.com/voxpupuliorg)] ??? --- count: false .left-column[ ## PE ### Setup ### Constraints ### Job ### Upgrade? ] .right-column[ * PIM is a frontend around Bolt & [puppetlabs-peadm](https://github.com/puppetlabs/puppetlabs-peadm) * PEADM: A module with tasks and plans to install/modify/upgrade PE * PEADM wraps the original installer tarball ]
.footnote[[@bastelsblog](https://twitter.com/bastelsblog) for [@voxpupuliorg](https://twitter.com/voxpupuliorg)] ??? --- count: false .left-column[ ## PE ### Setup ### Constraints ### Job ### Upgrade? ] .right-column[ * PIM is a frontend around Bolt & [puppetlabs-peadm](https://github.com/puppetlabs/puppetlabs-peadm) * PEADM: A module with tasks and plans to install/modify/upgrade PE * PEADM wraps the original installer tarball * PEADM is compatible with PE 2019.8.1 and newer ]
.footnote[[@bastelsblog](https://twitter.com/bastelsblog) for [@voxpupuliorg](https://twitter.com/voxpupuliorg)] ??? --- .left-column[ ## PE ### Setup ### Constraints ### Job ### Upgrade? ### Upgrade! ] .right-column[  * We cannot run the installer directly, because we don't have ssh access ]
.footnote[[@bastelsblog](https://twitter.com/bastelsblog) for [@voxpupuliorg](https://twitter.com/voxpupuliorg)] ??? * We canot ssh into a service and run the installer * we don't have ssh access --- .left-column[ ## PE ### Setup ### Constraints ### Job ### Upgrade? ### Upgrade! ] .right-column[ * The Orchestrator has an API to start plans * Can it upgrade itself? ]
.footnote[[@bastelsblog](https://twitter.com/bastelsblog) for [@voxpupuliorg](https://twitter.com/voxpupuliorg)] ??? * How can we do the upgrade?! --- count: false .left-column[ ## PE ### Setup ### Constraints ### Job ### Upgrade? ### Upgrade! ] .right-column[ * The Orchestrator has an API to start plans * Can it upgrade itself? * No ]
.footnote[[@bastelsblog](https://twitter.com/bastelsblog) for [@voxpupuliorg](https://twitter.com/voxpupuliorg)] ??? --- count: false .left-column[ ## PE ### Setup ### Constraints ### Job ### Upgrade? ### Upgrade! ] .right-column[ * The Orchestrator has an API to start plans * Can it upgrade itself? * No * orchestrator rpm needs to be upgraded and service needs to be restarted * This will deadlock or abort the PEADM plan  ]
.footnote[[@bastelsblog](https://twitter.com/bastelsblog) for [@voxpupuliorg](https://twitter.com/voxpupuliorg)] ??? --- .left-column[ ## PE ### Setup ### Constraints ### Job ### Upgrade? ### Upgrade! ] .right-column[ * The module [puppetlabs/service](https://forge.puppet.com/modules/puppetlabs/service/readme) has tasks to start/stop/inspect a service ]
.footnote[[@bastelsblog](https://twitter.com/bastelsblog) for [@voxpupuliorg](https://twitter.com/voxpupuliorg)] ??? --- count: false .left-column[ ## PE ### Setup ### Constraints ### Job ### Upgrade? ### Upgrade! ] .right-column[ * The module [puppetlabs/service](https://forge.puppet.com/modules/puppetlabs/service/readme) has tasks to start/stop/inspect a service * We could write a systemd unit that starts bolt with `Type=exec` ]
.footnote[[@bastelsblog](https://twitter.com/bastelsblog) for [@voxpupuliorg](https://twitter.com/voxpupuliorg)] ??? --- count: false .left-column[ ## PE ### Setup ### Constraints ### Job ### Upgrade? ### Upgrade! ] .right-column[ * The module [puppetlabs/service](https://forge.puppet.com/modules/puppetlabs/service/readme) has tasks to start/stop/inspect a service * We could write a systemd unit that starts bolt with `Type=exec` * Then systemd will run bolt in the background (asynchronously) ]
.footnote[[@bastelsblog](https://twitter.com/bastelsblog) for [@voxpupuliorg](https://twitter.com/voxpupuliorg)] ??? --- count: false .left-column[ ## PE ### Setup ### Constraints ### Job ### Upgrade? ### Upgrade! ] .right-column[ * The module [puppetlabs/service](https://forge.puppet.com/modules/puppetlabs/service/readme) has tasks to start/stop/inspect a service * We could write a systemd unit that starts bolt with `Type=exec` * Then systemd will run bolt in the background (asynchronously) ``` # /etc/systemd/system/peadmmig@.service # THIS FILE IS MANAGED BY PUPPET [Unit] Description=run bolt plans in project peadmmig [Service] Type=exec ExecStart=/opt/puppetlabs/bin/bolt plan run %i --params @/opt/peadmmig/%i.json User=peadmmig Group=peadmmig WorkingDirectory=/opt/peadmmig # don't add RemainAfterExit, # then we cannot track the state via puppet anymore after bolt started ``` ]
.footnote[[@bastelsblog](https://twitter.com/bastelsblog) for [@voxpupuliorg](https://twitter.com/voxpupuliorg)] ??? --- .left-column[ ## PE ### Setup ### Constraints ### Job ### Upgrade? ### Upgrade! ] .right-column[ * A [template service unit](https://www.freedesktop.org/software/systemd/man/latest/systemd.unit.html) contains a single `@` and accepts strings afterwards * This allows us to pass plan names to our unit * `systemctl {status,start} peadmmig@profiles::convert.service` ]
.footnote[[@bastelsblog](https://twitter.com/bastelsblog) for [@voxpupuliorg](https://twitter.com/voxpupuliorg)] ??? * We can check if a plan is running * we can start a plan * We can then check if a plan is still running or failed or was successful --- count: false .left-column[ ## PE ### Setup ### Constraints ### Job ### Upgrade? ### Upgrade! ] .right-column[ * A [template service unit](https://www.freedesktop.org/software/systemd/man/latest/systemd.unit.html) contains a single `@` and accepts strings afterwards * This allows us to pass plan names to our unit * `systemctl {status,start} peadmmig@profiles::convert.service` * PE doesn't have bolt installed by default * In [May 2024](https://github.com/puppetlabs/puppet-enterprise_issues/issues/34) we asked if PE could provide bolt by default * Still no response. It was promised multiple times that someone will take a look at the issue ]
.footnote[[@bastelsblog](https://twitter.com/bastelsblog) for [@voxpupuliorg](https://twitter.com/voxpupuliorg)] ??? * imporant wording: they promised that the product manager will take a look at the request. They didn't promise to implement it. * And they didn't even look (or if they did, they didn't communicate it) --- count: false .left-column[ ## PE ### Setup ### Constraints ### Job ### Upgrade? ### Upgrade! ] .right-column[ * A [template service unit](https://www.freedesktop.org/software/systemd/man/latest/systemd.unit.html) contains a single `@` and accepts strings afterwards * This allows us to pass plan names to our unit * `systemctl {status,start} peadmmig@profiles::convert.service` * PE doesn't have bolt installed by default * In [May 2024](https://github.com/puppetlabs/puppet-enterprise_issues/issues/34) we asked if PE could provide bolt by default * Still no response. It was promised multiple times that someone will take a look at the issue * Vox Pupuli now has a module to install bolt: [forge.puppet/com/puppet/bolt](https://forge.puppet.com/modules/puppet/bolt/readme) * The module can create the systemd template service unit + all required configuration files ]
.footnote[[@bastelsblog](https://twitter.com/bastelsblog) for [@voxpupuliorg](https://twitter.com/voxpupuliorg)] ??? --- .left-column[ ## PE ### Setup ### Constraints ### Job ### Upgrade? ### Upgrade! ] .right-column[  ]
.footnote[[@bastelsblog](https://twitter.com/bastelsblog) for [@voxpupuliorg](https://twitter.com/voxpupuliorg)] ??? --- count: false .left-column[ ## PE ### Setup ### Constraints ### Job ### Upgrade? ### Upgrade! ] .right-column[  * During development, this worked surprisingly well ]
.footnote[[@bastelsblog](https://twitter.com/bastelsblog) for [@voxpupuliorg](https://twitter.com/voxpupuliorg)] ??? * Is that insane or smart? I don't know * bolt is executed by systemd * bolt can restart all PE related services without issues * PE Orchestrator only needs to be available to initially start bolt, or when I want to query the status * All bolt stuff will be logged into systemd journal * we hacked this together by hand on a few test environments and it kinda worked. some obstacles --- .left-column[ ## PE ### Setup ### Constraints ### Job ### Upgrade? ### Upgrade! ### Deployment? ] .right-column[ * We need our own plan that does some sanity/health checks * If everything is fine, our plan starts the peadm::upgrade plan ]
.footnote[[@bastelsblog](https://twitter.com/bastelsblog) for [@voxpupuliorg](https://twitter.com/voxpupuliorg)] ??? * PEADM basically assumes that you run it in a healthy environment * I don't know the services * PEADM identifies nodes by checking information in the TLS certificate. eg compiler, primary * This information only exists if you installed your environment with PEADM. --- .left-column[ ## PE ### Setup ### Constraints ### Job ### Upgrade? ### Upgrade! ### Deployment? ] .right-column[ * We need our own plan that does some sanity/health checks * If everything is fine, our plan starts the peadm::upgrade plan  ]
.footnote[[@bastelsblog](https://twitter.com/bastelsblog) for [@voxpupuliorg](https://twitter.com/voxpupuliorg)] ??? * PEADM basically assumes that you run it in a healthy environment * I don't know the services * PEADM identifies nodes by checking information in the TLS certificate. eg compiler, primary * This information only exists if you installed your environment with PEADM. --- .left-column[ ## PE ### Setup ### Constraints ### Job ### Upgrade? ### Upgrade! ### Deployment? ] .right-column[ * We need to run peadm::convert before peadm::upgrade * This will replace the TLS certificate on your primary ]
.footnote[[@bastelsblog](https://twitter.com/bastelsblog) for [@voxpupuliorg](https://twitter.com/voxpupuliorg)] ??? * peadm::convert will replace TLS certificates for your primary --- count: false .left-column[ ## PE ### Setup ### Constraints ### Job ### Upgrade? ### Upgrade! ### Deployment? ] .right-column[ * We need to run peadm::convert before peadm::upgrade * This will replace the TLS certificate on your primary * We need to deploy our own plans, but code deployments aren't allowed ]
.footnote[[@bastelsblog](https://twitter.com/bastelsblog) for [@voxpupuliorg](https://twitter.com/voxpupuliorg)] ??? * as mentioned earlier, code deployments are not allowed * we did some argumentation with the architects --- count: false .left-column[ ## PE ### Setup ### Constraints ### Job ### Upgrade? ### Upgrade! ### Deployment? ] .right-column[ * We need to run peadm::convert before peadm::upgrade * This will replace the TLS certificate on your primary * We need to deploy our own plans, but code deployments aren't allowed * "No code deployments that might impact normal puppet agent operations" * PE supports multiple control repositories * We can add another control repo, that only contains tasks/plan/modules for PE upgrades * No agent will make a puppet run in this environment ]
.footnote[[@bastelsblog](https://twitter.com/bastelsblog) for [@voxpupuliorg](https://twitter.com/voxpupuliorg)] ??? --- .left-column[ ## PE ### Setup ### Constraints ### Job ### Upgrade? ### Upgrade! ### Deployment? ### Preparation ] .right-column[ * PE has two ways to specify a control repo: * A single control repo ```yaml puppet_enterprise::profile::master::r10k_remote: 'https://github.com/testcontrolrepo.git' ``` * N control repos ```yaml puppet_enterprise::master::code_manager::sources: foo: remote: 'https://github.com/bastelfreak/testcontrolrepo.git' prefix: false baz: remote: 'https://github.com/voxpupuli/controlrepo' prefix: true ``` ]
.footnote[[@bastelsblog](https://twitter.com/bastelsblog) for [@voxpupuliorg](https://twitter.com/voxpupuliorg)] ??? --- .left-column[ ## PE ### Setup ### Constraints ### Job ### Upgrade? ### Upgrade! ### Deployment? ### Preparation ] .right-column[ * You should not specify both Hiera Keys ]
.footnote[[@bastelsblog](https://twitter.com/bastelsblog) for [@voxpupuliorg](https://twitter.com/voxpupuliorg)] ??? * technically it's possible. which is good. So we can start with a setup that has the r10k_remote option and update it inplace to the hash * It confuses admins because they assume only one option is set. * there are multiple places where you can configure it, not every place is lookup up always, which can lead to config flips --- count: false .left-column[ ## PE ### Setup ### Constraints ### Job ### Upgrade? ### Upgrade! ### Deployment? ### Preparation ] .right-column[ * You should not specify both Hiera Keys * PE Installer takes a config file ([pe.conf](https://www.puppet.com/docs/pe/latest/config_intro.html#configure-settings-peconf)) that accepts Hiera keys ]
.footnote[[@bastelsblog](https://twitter.com/bastelsblog) for [@voxpupuliorg](https://twitter.com/voxpupuliorg)] ??? * of course that was used for many services when they were provisioned --- count: false .left-column[ ## PE ### Setup ### Constraints ### Job ### Upgrade? ### Upgrade! ### Deployment? ### Preparation ] .right-column[ * You should not specify both Hiera Keys * PE Installer takes a config file ([pe.conf](https://www.puppet.com/docs/pe/latest/config_intro.html#configure-settings-peconf)) that accepts Hiera keys * PE Console can also serve Hiera data ]
.footnote[[@bastelsblog](https://twitter.com/bastelsblog) for [@voxpupuliorg](https://twitter.com/voxpupuliorg)] ??? * And during installation, data from the pe.conf is added to the PE Console * so we need to clean it up in multiple places * This cannot be disabled. I'm not aware of any PE installation that benefits from this "feature" * Again we asked roughly a year ago to make it optional to to remove this feature, not a single response --- count: false .left-column[ ## PE ### Setup ### Constraints ### Job ### Upgrade? ### Upgrade! ### Deployment? ### Preparation ] .right-column[ * You should not specify both Hiera Keys * PE Installer takes a config file ([pe.conf](https://www.puppet.com/docs/pe/latest/config_intro.html#configure-settings-peconf)) that accepts Hiera keys * PE Console can also serve Hiera data * A cronjob dumps PE Console data to disk (user_data.conf) ]
.footnote[[@bastelsblog](https://twitter.com/bastelsblog) for [@voxpupuliorg](https://twitter.com/voxpupuliorg)] ??? * During a upgrade, the agent does a puppet run/apply with just this Hiera data, without your usual code * this makes it important to cleanup leftovers * In the puppet ecosystem, which file format would you expect if you store hiera keys? * Those files are in hocon. --- count: false .left-column[ ## PE ### Setup ### Constraints ### Job ### Upgrade? ### Upgrade! ### Deployment? ### Preparation ] .right-column[ * You should not specify both Hiera Keys * PE Installer takes a config file ([pe.conf](https://www.puppet.com/docs/pe/latest/config_intro.html#configure-settings-peconf)) that accepts Hiera keys * PE Console can also serve Hiera data * A cronjob dumps PE Console data to disk (user_data.conf) * pe.conf and user_data.conf use HOCON format ]
.footnote[[@bastelsblog](https://twitter.com/bastelsblog) for [@voxpupuliorg](https://twitter.com/voxpupuliorg)] ??? * Would you expect that Puppet core or stdlib have a function to write HOCON? --- count: false .left-column[ ## PE ### Setup ### Constraints ### Job ### Upgrade? ### Upgrade! ### Deployment? ### Preparation ] .right-column[ * You should not specify both Hiera Keys * PE Installer takes a config file ([pe.conf](https://www.puppet.com/docs/pe/latest/config_intro.html#configure-settings-peconf)) that accepts Hiera keys * PE Console can also serve Hiera data * A cronjob dumps PE Console data to disk (user_data.conf) * pe.conf and user_data.conf use HOCON format * Puppet core/stdlib have no function to write HOCON ]
.footnote[[@bastelsblog](https://twitter.com/bastelsblog) for [@voxpupuliorg](https://twitter.com/voxpupuliorg)] ??? * There's a function to parse HOCON * As a hack we can stdlib::to_json_pretty() function * the files can contain comments, they will be deleted --- .left-column[ ## PE ### Setup ### Constraints ### Job ### Upgrade? ### Upgrade! ### Deployment? ### Preparation ] .right-column[ * Every deployed service has their own control repo branch * No agents runs in a production environment ]
.footnote[[@bastelsblog](https://twitter.com/bastelsblog) for [@voxpupuliorg](https://twitter.com/voxpupuliorg)] ??? * This is totally fine, puppet agent works --- count: false .left-column[ ## PE ### Setup ### Constraints ### Job ### Upgrade? ### Upgrade! ### Deployment? ### Preparation ] .right-column[ * Every deployed service has their own control repo branch * No agents runs in a production environment * PE Console in some versions requires a production environment to interact with plans ]
.footnote[[@bastelsblog](https://twitter.com/bastelsblog) for [@voxpupuliorg](https://twitter.com/voxpupuliorg)] ??? * This is fixed in recent versions, I don't know anymore when it was fixed * This was only relevant for the UI, not for the API, so it didn't effect us * We used the UI during tests --- count: false .left-column[ ## PE ### Setup ### Constraints ### Job ### Upgrade? ### Upgrade! ### Deployment? ### Preparation ] .right-column[ * Every deployed service has their own control repo branch * No agents runs in a production environment * PE Console in some versions requires a production environment to interact with plans * PEADM assumes that a production branch exists * This isn't listed as a requirement anywhere ]
.footnote[[@bastelsblog](https://twitter.com/bastelsblog) for [@voxpupuliorg](https://twitter.com/voxpupuliorg)] ??? --- count: false .left-column[ ## PE ### Setup ### Constraints ### Job ### Upgrade? ### Upgrade! ### Deployment? ### Preparation ] .right-column[ * Every deployed service has their own control repo branch * No agents runs in a production environment * PE Console in some versions requires a production environment to interact with plans * PEADM assumes that a production branch exists * This isn't listed as a requirement anywhere * We reported this in July 2024 * This was a blocker for the biggest PE customer I ever met ]
.footnote[[@bastelsblog](https://twitter.com/bastelsblog) for [@voxpupuliorg](https://twitter.com/voxpupuliorg)] ??? --- count: false .left-column[ ## PE ### Setup ### Constraints ### Job ### Upgrade? ### Upgrade! ### Deployment? ### Preparation ] .right-column[ * Every deployed service has their own control repo branch * No agents runs in a production environment * PE Console in some versions requires a production environment to interact with plans * PEADM assumes that a production branch exists * This isn't listed as a requirement anywhere * We reported this in July 2024 * This was a blocker for the biggest PE customer I ever met * We did our own debugging and proposed a fix in August 2024 ]
.footnote[[@bastelsblog](https://twitter.com/bastelsblog) for [@voxpupuliorg](https://twitter.com/voxpupuliorg)] ??? --- count: false .left-column[ ## PE ### Setup ### Constraints ### Job ### Upgrade? ### Upgrade! ### Deployment? ### Preparation ] .right-column[ * Every deployed service has their own control repo branch * No agents runs in a production environment * PE Console in some versions requires a production environment to interact with plans * PEADM assumes that a production branch exists * This isn't listed as a requirement anywhere * We reported this in July 2024 * This was a blocker for the biggest PE customer I ever met * We did our own debugging and proposed a fix in August 2024 * This is still not released, Engineering and product owner ignore all slack/email messages * We had escalation meetings with our sales rep and some engineers in September ]
.footnote[[@bastelsblog](https://twitter.com/bastelsblog) for [@voxpupuliorg](https://twitter.com/voxpupuliorg)] ??? * Also they are not directly reachable via a support ticket * I don't know for sure who is actually responsible --- .left-column[ ## PE ### Setup ### Constraints ### Job ### Upgrade? ### Upgrade! ### Deployment? ### Preparation ] .right-column[ * Required Hiera keys when the Primary isn't running in production ```yaml pe_install::install::classification::pe_node_group_environment: 'foo' puppet_enterprise::master::recover_configuration::pe_environment: 'foo' ``` * Only required for inplace updates * [puppet.com/docs/pe/latest/upgrading_pe.html](https://www.puppet.com/docs/pe/latest/upgrading_pe.html#update_environment) ]
.footnote[[@bastelsblog](https://twitter.com/bastelsblog) for [@voxpupuliorg](https://twitter.com/voxpupuliorg)] ??? * Customer made a mistake, PE requires you to set those two keys to the environment name that the primary uses * this is documented * customer never did inplace updates before and never read the upgrade docs, so this wasn't configured --- .left-column[ ## PE ### Setup ### Constraints ### Job ### Upgrade? ### Upgrade! ### Deployment? ### Preparation ] .right-column[ * Puppet agent sometimes starts a run in production environment * ENC tells the agent the correct environment * puppet agent starts again ]
.footnote[[@bastelsblog](https://twitter.com/bastelsblog) for [@voxpupuliorg](https://twitter.com/voxpupuliorg)] ??? * The behaviour for determining the correct environment changed a bit in past years * Agent tries to remember the past environment and reuse that for the next run * during an agent upgrade, the state can get lost --- count: false .left-column[ ## PE ### Setup ### Constraints ### Job ### Upgrade? ### Upgrade! ### Deployment? ### Preparation ] .right-column[ * Puppet agent sometimes starts a run in production environment * ENC tells the agent the correct environment * puppet agent starts again ```puppet ini_setting { 'puppet.conf environment': ensure => 'present', path => '/etc/puppetlabs/puppet/puppet.conf', section => 'agent', setting => 'environment', value => $env, } ``` ]
.footnote[[@bastelsblog](https://twitter.com/bastelsblog) for [@voxpupuliorg](https://twitter.com/voxpupuliorg)] ??? * hundred ways available to set the environment --- count: false .left-column[ ## PE ### Setup ### Constraints ### Job ### Upgrade? ### Upgrade! ### Deployment? ### Preparation ] .right-column[ * Puppet agent sometimes starts a run in production environment * ENC tells the agent the correct environment * puppet agent starts again ```puppet ini_setting { 'puppet.conf environment': ensure => 'present', path => '/etc/puppetlabs/puppet/puppet.conf', section => 'agent', setting => 'environment', value => $env, } ``` For properly managing Puppet: * [forge.puppet.com/puppetlabs/puppet_agent](https://forge.puppet.com/modules/puppetlabs/puppet_agent) * By default ignores the puppet.conf on your PE Infra * [forge.puppet.com/theforeman/puppet](https://forge.puppet.com/modules/theforeman/puppet) ]
.footnote[[@bastelsblog](https://twitter.com/bastelsblog) for [@voxpupuliorg](https://twitter.com/voxpupuliorg)] ??? * hundred ways available to set the environment --- .left-column[ ## PE ### Setup ### Constraints ### Job ### Upgrade? ### Upgrade! ### Deployment? ### Preparation ] .right-column[ Is a service in a healthy state so we can upgrade PE? * Just one Primary, no other PE infra nodes? * All agents delivered a report in the last 30 minutes? * No failed resources, no cached catalog, no skipped resources? * Same puppet agent version everywhere? ]
.footnote[[@bastelsblog](https://twitter.com/bastelsblog) for [@voxpupuliorg](https://twitter.com/voxpupuliorg)] ??? --- count: false .left-column[ ## PE ### Setup ### Constraints ### Job ### Upgrade? ### Upgrade! ### Deployment? ### Preparation ] .right-column[ Is a service in a healthy state so we can upgrade PE? * Just one Primary, no other PE infra nodes? * All agents delivered a report in the last 30 minutes? * No failed resources, no cached catalog, no skipped resources? * Same puppet agent version everywhere? * [puppetlabs/pe_status_check](http://forge.puppet.com/puppetlabs/pe_status_check) contains plans to get those information * We contributed some of them * In the past reviews were done in a week, now it takes months to get a response * Unclear who's responsible ]
.footnote[[@bastelsblog](https://twitter.com/bastelsblog) for [@voxpupuliorg](https://twitter.com/voxpupuliorg)] ??? --- .left-column[ ## PE ### Setup ### Constraints ### Job ### Upgrade? ### Upgrade! ### Deployment? ### Preparation ] .right-column[ * Let us glue everything together! ```puppet plan profiles::convert ( Peadm::SingleTargetSpec $primary_host, ) { run_plan('profiles::subplans::precheck', { 'primary_host' => $primary_host }) # peadm::convert does two more sanity checks: # - do we have the correct bolt version # - are all nodes reachable run_plan('peadm::convert', { 'primary_host' => $primary_host, '_run_as' => 'root' }) # peadm::upgrade doesn't do a final puppet run without changed resources # To have a clean report, we trigger a puppet run here # we run it twice, in case we've a raise condition with an already running puppet agent $params = {'_run_as' => 'root', '_catch_errors' => true } $result = run_task('peadm::puppet_runonce', $primary_host, $params) # ok is true if the task was successful on all targets unless $result.ok { out::message("Final peadm::puppet_runonce failed with: ${result}") out::message('Trying another puppet run') run_task('peadm::puppet_runonce', $primary_host, '_run_as' => 'root') } } ``` ]
.footnote[[@bastelsblog](https://twitter.com/bastelsblog) for [@voxpupuliorg](https://twitter.com/voxpupuliorg)] ??? --- .left-column[ ## PE ### Setup ### Constraints ### Job ### Upgrade? ### Upgrade! ### Deployment? ### Preparation ] .right-column[ Open Source plans we have: * `convert` - does all the healthchecks & prepare steps & `peadm::convert` * `upgrade` - accepts a PE version as parameter, does healthcheck and then upgrades * `convertandupgradeto2021` - convert & upgrade to latest PE 2021 * `convertandupgradeto2023` - convert & upgrade to latest PE 2023 ]
.footnote[[@bastelsblog](https://twitter.com/bastelsblog) for [@voxpupuliorg](https://twitter.com/voxpupuliorg)] ??? I Would love to show you them, but they don't fit properly on the screen, it's way too much code --- count: false .left-column[ ## PE ### Setup ### Constraints ### Job ### Upgrade? ### Upgrade! ### Deployment? ### Preparation ] .right-column[ Open Source plans we have: * `convert` - does all the healthchecks & prepare steps & `peadm::convert` * `upgrade` - accepts a PE version as parameter, does healthcheck and then upgrades * `convertandupgradeto2021` - convert & upgrade to latest PE 2021 * `convertandupgradeto2023` - convert & upgrade to latest PE 2023 * All of this is under GPL license at [github.com/bastelfreak/testcontrolrepo](https://github.com/bastelfreak/testcontrolrepo/tree/peadm/site/profiles/plans) * Contains lots of sanity checks, tested in many many different scenarios ]
.footnote[[@bastelsblog](https://twitter.com/bastelsblog) for [@voxpupuliorg](https://twitter.com/voxpupuliorg)] ??? --- .left-column[ ## PE ### Setup ### Constraints ### Job ### Upgrade? ### Upgrade! ### Deployment? ### Preparation ] .right-column[ * Configure `https://github.com/bastelfreak/testcontrolrepo` as your control-repo * create an environment nodegroup for `peadm`, assign your primary to it * Assign the `profiles::cleanup` and `profiles::boltprojects` classes * run your puppet agent * to convert and Upgrade, take a look at the plans in `site/profiles/plans` ]
.footnote[[@bastelsblog](https://twitter.com/bastelsblog) for [@voxpupuliorg](https://twitter.com/voxpupuliorg)] ??? --- class: center, middle, inverse # Conclusion
??? --- .left-column[ ## Conclusion ] .right-column[ * Disclaimer: Perforce does not recommend this upgrade method ]
.footnote[[@bastelsblog](https://twitter.com/bastelsblog) for [@voxpupuliorg](https://twitter.com/voxpupuliorg)] ??? --- count: false .left-column[ ## Conclusion ] .right-column[ * Disclaimer: Perforce does not recommend this upgrade method * You can do fully automated PE upgrades, without SSH access ]
.footnote[[@bastelsblog](https://twitter.com/bastelsblog) for [@voxpupuliorg](https://twitter.com/voxpupuliorg)] ??? --- count: false .left-column[ ## Conclusion ] .right-column[ * Disclaimer: Perforce does not recommend this upgrade method * You can do fully automated PE upgrades, without SSH access * checkout [github.com/bastelfreak/testcontrolrepo](https://github.com/bastelfreak/testcontrolrepo/tree/peadm?tab=readme-ov-file#demo-controlrepo-for-peadm) ]
.footnote[[@bastelsblog](https://twitter.com/bastelsblog) for [@voxpupuliorg](https://twitter.com/voxpupuliorg)] ??? * An upgrade in open source is easier, because we've proper packages * an upgrade in open source is also less complex becaue PE has more components and services * Working with PE management / Product owners was a challenge --- count: false .left-column[ ## Conclusion ] .right-column[ * Disclaimer: Perforce does not recommend this upgrade method * You can do fully automated PE upgrades, without SSH access * checkout [github.com/bastelfreak/testcontrolrepo](https://github.com/bastelfreak/testcontrolrepo/tree/peadm?tab=readme-ov-file#demo-controlrepo-for-peadm) * Let me know if you are interested in a demo! * For feedback: `bastelfreak` on
slack.puppet.com
/Libera.Chat IRC or [tim@bastelfreak.de](mailto:tim@bastelfreak.de) * This talk and previous ones:
github.com/bastelfreak/talks
### Thanks for your attention! ]
.footnote[[@bastelsblog](https://twitter.com/bastelsblog) for [@voxpupuliorg](https://twitter.com/voxpupuliorg)] ??? * how to deploy code * different preparation steps * cleanup node groups / pe.conf * ensure PEADM uses correct node group * the issue with the installer URL * stderr redirection https://github.com/puppetlabs/puppetlabs-peadm/pull/523 * duplicated tasks for running puppet agent * duplicated fact detection https://github.com/puppetlabs/puppetlabs-peadm/pull/459 * puppetlabs/node_manager doesn't allow uppercase environment names